Proxy Integration With Apify
Learn how to integrate Anonymous Proxies with Apify for secure and seamless web scraping. Protect your IP and overcome anti-scraping measures with ease.
What is Apify?
Apify is an incredible platform with which you can easily scrape web data, automate anything online or even extract data. Be it tracking prices of products, gathering insights from the market, or automating those repetitive tasks that take so much of your precious time, Apify has got your back. With its friendly interface and store full of pre-built tools, literally anyone-from complete beginners to seasoned pros-can create powerful automation workflows without breaking a sweat.
Now, here’s where Anonymous Proxies becomes absolutely essential. Web scraping is amazing, but to truly unlock its full potential, you need the right protection and performance tools. That’s where we step in. We make your web scraping smooth, fast and completely hassle-free. Our proxies don’t just shield your identity—they help you bypass those irritating anti-scraping measures, so you can access the data you need without ever worrying about being blocked.
How to use Apify with Anonymous Proxies
1. Log Into Your Apify Account
Start by signing into your Apify account at Apify. Once logged in, navigate to the menu on the left-hand side and select the Store option.
2. Choose the Right Actor for Your Project
In the Store, you’ll find a variety of Actors designed to handle different web scraping tasks. You can explore categories or use the search bar to find exactly what you need. For this tutorial, we’ll work with the Web Scraper Actor.

3. Configure the Input Details
Once you’ve selected the Web Scraper, go to the Input section to set up your scraping parameters. Under Basic configuration, input the URLs of the websites you want to scrape.

4. Input your Proxies
Before you will add your proxies, be sure that you go to Anonymous Proxies dashboard to see your proxy's credentials. The process is the same for all our proxies, either residential, datacenter or ISP proxies. Also, if you enabled authentication for proxies, you will need enter the username and password for your proxies, if not, just skip this part.
Now, to add your proxies in Apify, you need scroll down to the Proxy and browser configuration section and then do these steps:
- Select Own proxies as your proxy option.

- Then enter your proxy credentials from Anonymous Proxies Dashboard like your username, password, IP address and port in the format below.

Once you are done, click on Save & Start.
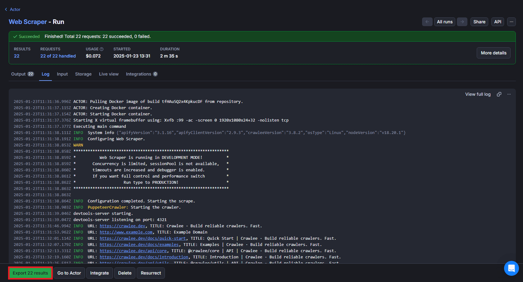
5. Monitor Progress
Once you started the scraping, you can track the progress in real-time using the Log section. Also, when the scraping process is finished, you can export your data by clicking on Export x results, in my case are 22 results.

6. Download Your Data
Once you click on Export x results, you will see that you can choose from multiple formats like JSON, CSV, Excel, etc and from there, once you chose your preffered format, simply click Download.

And now you're ready to go! You've successfully integrated Anonymous Proxies with Apify.
Wrap Up
As you've seen, integrating Anonymous Proxies with Apify is very easy and the key to make your web scraping a breeze.
If you encountered any issues or got any questions, don't hesitate to contact our support team.
If you are curious about other integration tutorials, be sure to check out our integrations page.

Buy Backconnect Proxies
Rotating IPs on every request. Scale scraping and automation without manual IP management.
More web-scraping-tool Proxy Integrations
See more web-scraping-tool integrations that work seamlessly with Anonymous Proxies.

Proxy Integration With Helium Scraper
This guide will show you how to connect Helium Scraper with Anonymous Proxies' residential proxies to scrape safely and avoid blocks.

Proxy Integration With WebHarvy
This integration tutorial will show you how to set up Anonymous Proxies' residential proxies in WebHarvy and scrape data smoothly with fewer blocks.

Proxy Integration With Octoparse
In this guide, you'll learn how you can enhance your web scraping efficiency by integrating Anonymous Proxies with Octoparse. Forget about IP bans and secure every data extraction process.